谷歌Gmail邮箱登录入口(Google邮箱官网登录链接)
Google Gmail(谷歌邮箱)在国外是一款非常普及的邮件收发平台,大家都使用它来作为邮件管理的平台。国内,也有非常多的网友在使用谷歌邮箱,往后会越来越多!一些新手朋友还不知道怎么使用谷歌Gmail邮箱,甚至连谷歌邮箱的登录入口都不知道是什么!
下面,我们将来详细的给大家介绍一下,谷歌邮箱官网登录入口以及使用教程!

谷歌Gmail邮箱登录入口
谷歌邮箱的登录入口不止一个,下面给大家介绍一下常用的登录入口!需要注意的是,不管使用什么登录入口,我们都不需要加速器才可以在国内正常的使用谷歌邮箱!
谷歌邮箱官网登录入口
首先我们要了解的就是谷歌的官网登录入口,官网登录入口有网页版也有APP版本!
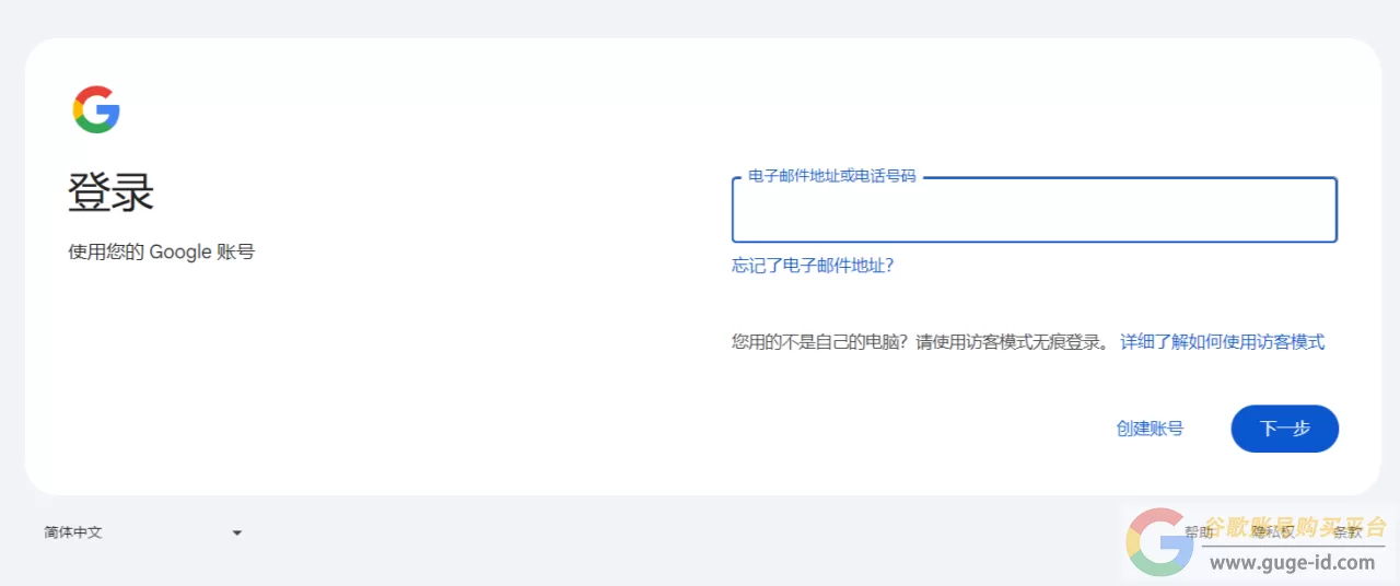
谷歌邮箱网页版登录入口
Google邮箱网页版官网入口网址:https://gmail.google.com/
谷歌邮箱网页版登录步骤
1、在浏览器里面打开谷歌邮箱官网(https://gmail.google.com/)。
2、在主页右上角找到登录按钮,点击它。

3、输入谷歌邮箱账号,输入以后点击“下一步”。

4、输入谷歌邮箱的密码,输入过后点击“下一步”。只要账号密码正确,就可以顺利登录了。

谷歌邮箱APP版登录入口
一些网友除了使用网页版,还需要使用APP版本。谷歌邮箱的APP版本需要从应用商店下载,具体下载入口如下!
谷歌邮箱苹果版下载:我们只需要在苹果AppStore里面搜索“Gmail”,就可以顺利的搜索出来,并下载!
谷歌邮箱安卓版下载:点击进入下载地址
谷歌邮箱APP版登录步骤
1、打开谷歌邮箱APP客户端,在主页点击“登录”按钮。

2、在添加账号界面选择“Google”,这里就是谷歌Gmail邮箱的登录入口。进入过后,我们跟着步骤输入谷歌邮箱的账号密码,即可登录。

谷歌邮箱第三方登录入口
除了官网登录入口以外,我们还可以使用第三方谷歌邮箱登录入口。也就是支持谷歌邮箱登录的第三方软件,比如说QQ邮箱、网易邮箱大师等。这里我们推荐使用网易邮箱大师,这个使用起来非常方便。
网易邮箱大师是APP版本的,我们只需要在手机应用商店搜索下载一个即可。
网易邮箱大师登录谷歌邮箱步骤
1、打开网易邮箱大师APP,在主页点击“仅添加邮箱”。

2、在添加邮箱的这里,我们输入Gmail的账号,密码,点击“添加”,就可以登录谷歌邮箱了。

以上内容就是我们为大家整理的,关于谷歌邮箱官网登录入口的相关信息,希望大家顺利的使用谷歌邮箱,赶紧去试试吧!
本文来自会员投稿或发布,不代表优品创业号观点和立场,如若转载,请注明出处:https://www.youpin66.net/google/6175.html
